ARF Specification¶
Agentic Reliability Framework
Provably safe, mathematically grounded governance for AI‑powered infrastructure.
The Framework at a Glance¶
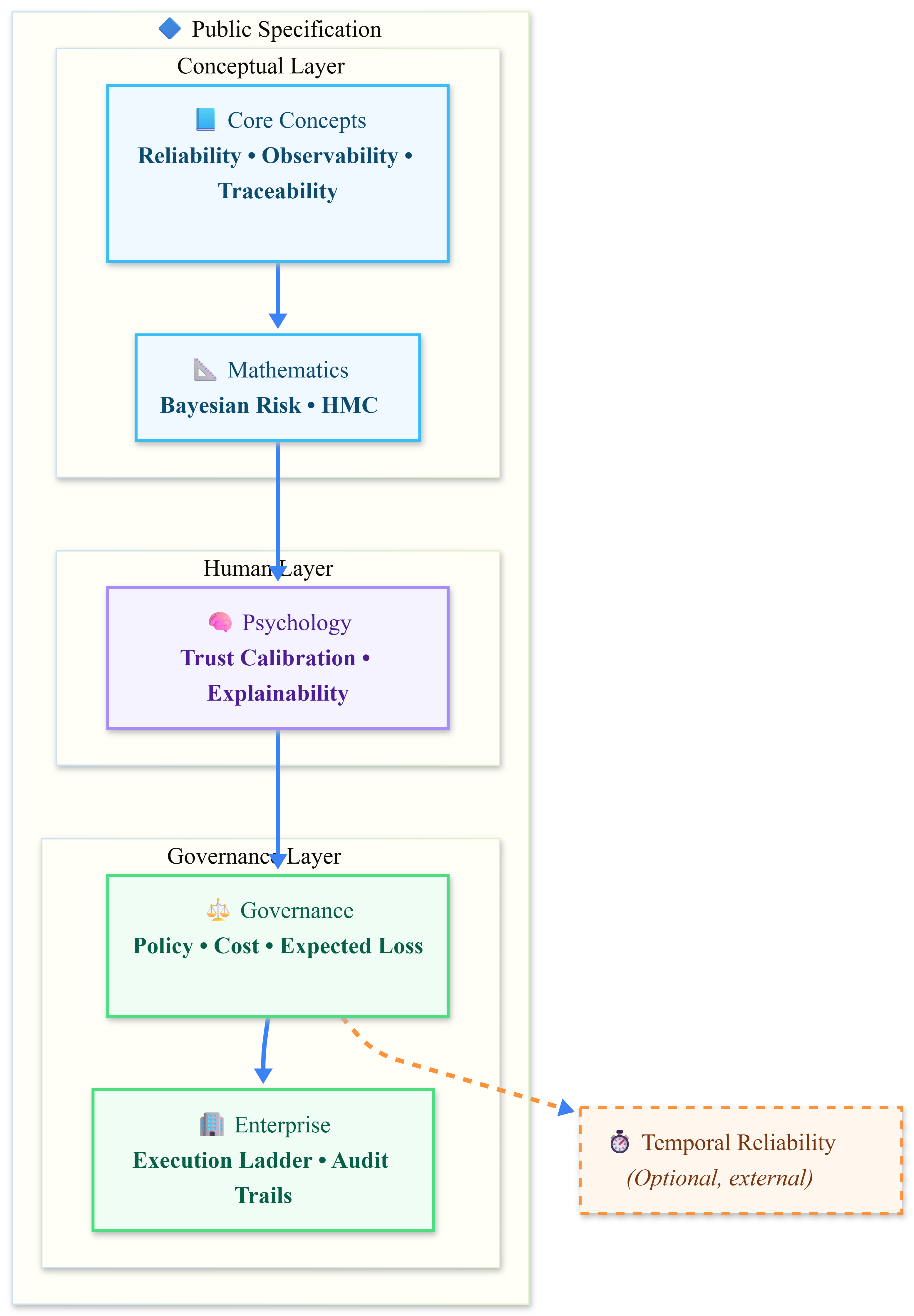
ARF is organized as a layered specification, each building on the one before:

- Core Concepts – reliability, observability, and traceability for AI agents.
- Mathematics – Bayesian risk scoring, HMC, and expected loss minimisation.
- Psychology – trust calibration, human‑in‑the‑loop design, and explainability.
- Governance – policy evaluation, cost estimation, and the full governance loop.
- Enterprise – execution ladder, audit trails, and deployment architectures.
- Temporal Reliability – optional extension for time‑series anomaly detection and forecasting.
Why ARF?¶
| Challenge | ARF Solution |
|---|---|
| Risky AI actions | Bayesian risk scoring with dynamic fusion of online and offline models |
| Brittle policy rules | Expected loss minimisation that balances risk, cost, and uncertainty to select the optimal action (approve, deny, or escalate). |
| Lack of auditability | Full traceability in every decision, with optional enterprise audit trails |
| Complex decision context | Governance loop integrates cost, policy, risk, epistemic uncertainty, and memory |
| Scaling from prototype to production | Clear boundaries between core engine (proprietary) and enterprise enforcement |
Specification Sections¶
- Roadmap – future direction and milestones
- Design – architectural decisions and trade‑offs
- Mathematics – the Bayesian engine behind risk scoring
- Psychology – building trust through transparency
- Governance – the decision‑making loop in action
Public vs. Proprietary¶
| Component | Status |
|---|---|
This specification (arf-spec) |
✅ Public (Apache 2.0) |
| Core engine (advisory logic) | 🔒 Proprietary – pilot access only |
| Enterprise enforcement layer | 🔒 Proprietary – outcome‑based pricing |
Public demo UI (arf-frontend) |
✅ Public (Apache 2.0) |
The core engine is not open source. It is access‑controlled and available under outcome‑based pricing to qualified pilots and enterprise customers.